Rapportert kompetanseutbytte fra ressurssykepleiernettverk i palliasjon
Sammendrag
Bakgrunn: Kompetansenettverk for ressurssykepleiere i palliasjon og kreftomsorg er anbefalt i nasjonale dokumenter og etablert i alle helseforetak. Nettverkene antas å gi økt kompetanse, men konkret utbytte er ikke kjent.
Hensikt: Å undersøke i hvilken grad nettverkene gir kompetanseutbytte i form av kunnskaper, ferdigheter og generell kompetanse til å utøve rollen som ressursperson i palliasjon for pasienter, pårørende og kolleger.
Metode: Deskriptivt tverrsnittsdesign. Vi utviklet et elektronisk spørreskjema fra nettverkenes rammedokumenter og tidligere forskning. Selvrapportert kompetanseutbytte ble kartlagt hos 107 sykepleiere fra henholdsvis sykehus, sykehjem og hjemmesykepleie i tre kompetansenettverk i Helseregion Sør-Øst. Rekruttering skjedde via lokale nettverksledere. Vi analyserte dataene med beskrivende statistikk.
Resultat: Sykepleierne rapporterte om gjennomgående stor grad av kompetanseutbytte fra nettverksdeltakelse. Det var ingen signifikant forskjell i rapportert utbytte mellom nivåene i helsetjenesten. Hospitering og hyppig deltakelse på samlinger var assosiert med økt utbytte.
Konklusjon: Medlemmene rapporterte at nettverksdeltakelse gir kompetanseutbytte på sentrale områder. Resultatene kan inspirere til videre arbeid og deltakelse i nettverkene, og videre forskning kan fokusere på rollen som lokal kompetanseformidler.
Referer til artikkelen
Dalene A, Grov E. Rapportert kompetanseutbytte fra ressurssykepleiernettverk i palliasjon. Sykepleien Forskning. 2020;15(82614):e-82614. DOI: 10.4220/Sykepleienf.2020.82614
Kompetansenettverk for ressurssykepleiere i palliasjon og kreftomsorg er etablert i alle norske helseforetak og består av en til to sykepleiere fra de fleste enhetene på sykehus, sykehjem og i hjemmesykepleien som behandler alvorlig syke og døende pasienter. Fordelt på lokale nettverk er det over 2000 medlemmer på landbasis (1).
Målet for nettverket er kompetanseheving på alle nivåer i helsetjenesten, bedre samhandling og dermed bedre tjenester for pasienter og pårørende (2). Nettverksmedlemmene skal være lokale ressurspersoner for pasienter, pårørende og egne kolleger. For å utrustes til denne oppgaven inviteres de til fagdager og oppfordres til kontakt utenom samlinger (1).
Anbefalinger for organisering, drift og innhold i kompetansehevingen foreligger fra kompetansetjenestene for lindrende behandling i de fire helseregionene (3, 4), mens nettverkene ledes og driftes lokalt i helseforetakene.
I Helse Sør-Øst anbefales årlige samlinger med et omfang av til sammen 18 timer i tillegg til introduksjonskurs for nye medlemmer på minst seks timer (4). Nettverksdriften er anbefalt i sentrale publikasjoner om lindrende behandling (1, 2, 5).
Hva er palliasjon?
Palliasjon kjennetegnes ved pasientsentrert omsorg og lindrende behandling med bedret livskvalitet som hovedmål, og den palliative tilnærmingen anbefales integrert i alle fasene av sykdomsforløpet (1). Alvorlig syke og døende pasienter behandles ulike steder, og det er nødvendig med kompetanse i grunnleggende palliasjon på alle enheter og nivåer (1, 6).
Behovet for spesialisert palliativ kompetanse vil øke på alle nivåene i årene fremover, men spesielt i kommunehelsetjenesten ettersom målet er mer hjemmetid og færre liggedøgn på sykehus (1, 7).
Helsedirektoratet beskriver faglig kompetanse som sammensatt av kunnskaper, ferdigheter og holdninger (2). Læringsutbyttebeskrivelser i «Nasjonalt kvalifikasjonsrammeverk for livslang læring» har tilsvarende inndeling, der blant annet etikk, samfunnskunnskap og holdninger også omtales som generell kompetanse (8). Heretter bruker vi dette begrepet.
Et av målene med nettverkene er mer samhandling mellom medlemmene, og ifølge et sosiokulturelt læringsperspektiv er sosial samhandling og fellesskap med andre et godt utgangspunkt for læring (9).
Lev Vygotskij hevdet at læring skjer i samhandling med andre gjennom å utveksle tanker, ideer, kunnskaper og erfaringer. Han mente at aktiv deltakelse er sentralt for læringsprosessen, og at språk og kommunikasjonsferdigheter er våre viktigste verktøy for læring (9, 10).
Tidligere forskning
Det er tidligere gjort to intervjustudier og én evaluering av palliative nettverk i Helseregion Vest (11–13). I tillegg ble nettverket evaluert i Sintefs evalueringsrapport av tilbudet til personer med behov for lindrende behandling (5). Det er vist at ressurssykepleiere oppgir at de får økt kompetanse av å delta i nettverket, men vi mangler kunnskap om konkret læringsutbytte (5, 11–13).
Medlemmene synes det er vanskelig å skille mellom hvilken kompetanse de har fått gjennom nettverket, og hva de har tilegnet seg andre steder, og det er diskutert hvorvidt samlingene kan bidra til videreføring av malpraksis (13).
Det brukes mye ressurser på nettverkene, både hos dem som drifter dem, og hos dem som sender sykepleiere på samlinger. Mer kunnskap om erfaringene med fagnettverkene i palliasjon er anbefalt (14). Vi har ikke funnet tilsvarende nettverk omtalt internasjonalt.
Hensikten med studien
Hensikten med studien var å undersøke i hvilken grad nettverket gir kompetanseutbytte i form av kunnskaper, ferdigheter og generell kompetanse slik at ressurssykepleiere i alle nivåer av helsetjenesten kan utøve rollen som ressursperson for pasienter, pårørende og kolleger.
Vi besvarer følgende forskningsspørsmål:
- I hvilken grad rapporterer ressurssykepleierne at nettverksdeltakelse gir kompetanse på utvalgte områder fra styrende dokumenter og anbefalinger?
- Er det forskjell i kompetanseutbyttet mellom sykepleiere på ulike nivåer i helsetjenesten?
- Hvilke enkeltfaktorer har betydning for kompetanseutbyttet?
Metode
Studien er en deskriptiv tverrsnittsstudie. Vi samlet inn dataene via en elektronisk spørreskjemaundersøkelse.
Utvalg
Alle som sto på e-post-listene i tre av totalt ni nettverk i Helse Sør-Øst, ble invitert til å delta. Disse er, så langt vi kjenner til, de nettverkene som har funksjonsbeskrivelse og kompetanseplan som i størst grad bygger på de regionale anbefalingene (3, 4).
Kontinuitet og oppdaterte nettverkslister er en kjent utfordring som Sintef har påpekt (5), og det var forventet at vi ville få svar fra noen som ikke hadde rollen som ressurssykepleiere. Vi ekskluderte derfor dem som ikke var sykepleiere, eller som ikke hadde rollen som ressurssykepleier.
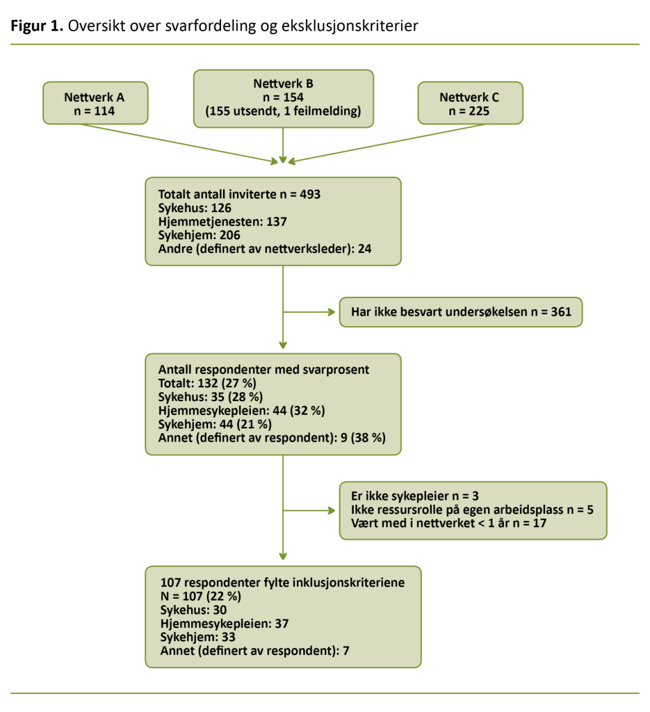
Vi antok at de ferskeste medlemmer ikke hadde fått utbytte på alle områder ennå, og vi valgte å sette en grense for inklusjon ved ett års deltakelse. Figur 1 viser inviterte og inkluderte deltakere.
Utvikling av spørreskjemaet
Vi konstruerte spørreskjemaet til denne studien, da det ikke fantes noe validert skjema som var tilpasset nettverkets kompetansemål. Spørreskjemaet hadde i hovedsak lukkede svaralternativer og besto av sju bakgrunnsspørsmål, fire spørsmål om egen nettverkspraksis, seksten spørsmål om kompetanseutbytte og seks spørsmål om undervisningsmetoder.
Vi formulerte konkrete spørsmål om kompetanseutbyttet på bakgrunn av styrende dokumenter og tidligere forskning (2–5, 13). Vi valgte fem spørsmål innen henholdsvis kunnskaper, ferdigheter og generell kompetanse etter definisjonene til Kunnskapsdepartementet (8). Vi vektla at spørsmålene skulle være konkrete og presise, balansere rollen som ressurs for pasienter, pårørende og kolleger samt dekke både klinisk arbeid, samhandling og kompetanseformidling.
Vi utførte en pilottest blant seks sykepleiere som kjente nettverket og fagfeltet, og som ikke skulle inviteres til studien. Sykehus, hjemmesykepleie og sykehjem var representert. «Pilotsykepleierne» meldte at spørsmålene var relevante og lette å forstå. Etter ønske fra dem ble alder endret til kategorisk variabel. Tre spørsmål ble forenklet og presisert etter en siste kritisk gjennomlesning.
Vi spurte i hvilken grad deltakelse i nettverket har bidratt til kompetanse på de ulike områdene. Vi benyttet en Likert-skala med verdier fra 1 «Ikke i det hele tatt» til 5 «I svært stor grad». Det er omdiskutert å betrakte en skala med fem verdier som en kontinuerlig variabel (15), men vi valgte å bruke fem kategorier fremfor sju, da vi antok at færre alternativer gjorde det lettere for deltakerne å svare på spørsmålene.
Sentraltendens for de 15 spørsmålene ble brukt som resultatmål. Vi laget en sumskår for alle 15 spørsmålene, og denne skåren ble benyttet som avhengig variabel i regresjonsanalysen.
Rekruttering og gjennomføring
De lokale nettverkslederne sendte ut forhåndsvarsling om studien for oss i oktober 2018. Medlemmene fikk også muntlig informasjon på fagdager. Informasjonsbrev og lenke til studien ble sendt ut på samme måte i november, med en purring etter tre uker. Seks uker etter utsendelsen avsluttet vi datainnsamlingen.
Dataanalyse
Vi hentet inn dataene i Nettskjema og overførte dem til analyseprogrammet IBM SPSS 24. Filen ble kontrollert for overføringsfeil og inadekvate verdier gjennom visuell sjekk og frekvenstabeller.
Vi utførte deskriptiv statistikk, bivariat og multippel regresjonsanalyse, og vi brukte Kruskal-Wallis-test for å sammenlikne totalt utbytte mellom sykepleiere fra henholdsvis sykehus, hjemmesykepleien og sykehjem (16).
Før regresjonsanalysen laget vi en ny dikotom variabel for hospitering: «Har hospitert på ett eller to steder» eller «Har ikke hospitert». Åtte stykker svarte «Ikke aktuelt» på hospitering på sykehus, og «Nei» på hospitering på annen enhet. Disse ble kodet som «Har ikke hospitert».
Videreutdanning ble også rekodet til dikotom variabel «Har …» eller «Har ikke spesialutdanning i kreft eller palliasjon» på bakgrunn av anbefalinger for nettverket (4).
Det høyeste antallet manglende svar på ett spørsmål var åtte. Manglende data ble ikke erstattet med beregnede verdier grunnet lite materiale og manglende teoretisk rammeverk. Elleve datasett manglet svar på ett eller flere av de 15 kompetansespørsmålene, og disse er ikke med i regresjonsanalysen. Signifikansnivået ble satt til 0,05.
Etiske overveielser
Planen for databehandling og innhenting av samtykke ble godkjent av Norsk Senter for forskningsdata (NSD), referansenummer 196889. Det var frivillig å delta, og innsending av svar ble regnet som samtykke. Vi oppbevarte datasettet på kryptert minnepinne og analyserte uten internettilkopling. Ingen kan gjenkjennes i det publiserte materialet.
Resultater
Figur 1 gir oversikt over deltakerne i studien. Total responsrate var 27 prosent, men etter eksklusjon av dem som ikke fylte kriteriene, satt vi igjen med en svarrespons på 22 prosent. Demografisk fordeling for utvalget vises i tabell 1. Som en oversikt for leseren viser vi fordelingen for antall års erfaring med pasientgruppen og fartstid i nettverket i tre grupper, i tillegg til gjennomsnittsverdien.
Den typiske ressurssykepleieren i utvalget er 41–50 år, har ti års klinisk erfaring med syke og døende, tre års fartstid i nettverket og oppgir å ha deltatt på de fleste nettverkssamlingene i løpet av medlemstiden. Utvalget var relativt jevnt fordelt på arbeidssted og alder, og alle hadde deltatt på minst én samling.
Median og gjennomsnittsverdi fra de enkelte kompetansespørsmålene samt gjennomsnittlig totalt utbytte vises i tabell 2. Resultatene viser at sykepleierne gjennomgående rapporterte om godt utbytte av å delta i nettverket. På ti av femten enkeltspørsmål har over halvparten oppgitt å ha fått utbytte i ganske stor eller i svært stor grad (verdiene 4 og 5).
På kun tre spørsmål har mer enn 20 prosent svart at de i liten eller ingen grad fikk utbytte: kunnskap om kompetanseformidling, ferdighet i å finne ny forskningskunnskap og det å utføre aktuelle kliniske eller tekniske prosedyrer. Det var noe lavere skår på spørsmålene om ferdigheter, og litt høyere på generell kompetanse, målt med median.
Sykepleierne rapporterte gjennomgående om godt utbytte av å delta i nettverket.
Det var ingen signifikant forskjell i gjennomsnittlig totalt rapportert utbytte mellom sykepleierne på sykehus, i hjemmetjenesten og på sykehjem eller helsehus (tabell 2).
Bivariat regresjonsanalyse viste at antallet år i nettverket, selvrapportert deltakelse på nettverkssamlinger, hospitering, det å ha veiledning og undervisning for kolleger samt å kontakte andre ved behov var positivt assosiert med kompetanseutbytte.
Ved multippel regresjonsanalyse var det kun hospitering og selvrapportert grad av deltakelse som viste signifikant assosiasjon med kompetanseutbyttet (tabell 3).
Diskusjon
Ressurssykepleierne rapporterte stor grad av kompetanseutbytte fra å delta i nettverk, og det var ingen signifikante forskjeller mellom sykepleiere fra ulike nivåer i helsetjenesten. Hospitering og selvrapportert høy grad av deltakelse på samlinger henger sammen med høyt rapportert utbytte.
Denne studien støtter dermed opp om tidligere funn og antakelser om at nettverket gir kompetanseutbytte (5, 12,13), men den tilfører også kunnskap om hvilken konkret kompetanse nettverksdeltakelsen kan bidra til, og hva som bidrar til kompetanseutbytte.
Utbytte fra nettverket
En rapport fra Nasjonalt kunnskapssenter for helsetjenesten peker på at effekten av læringsnettverk er vanskelig å måle (17). Ressurssykepleiernettverket er i praksis løsere organisert enn læringsnettverk, og medlemmene synes det er vanskelig å skille nettverksutbytte fra annen læring (13).
Studiedesignet kan ikke konkludere med kausale sammenhenger og effekt av nettverket, men regresjonsanalysen indikerer at selvrapportert høy deltakelse på samlinger er positivt assosiert med høyt samlet kompetanseutbytte (tabell 3).
De høye skårene kan indikere at vi har valgt kompetanseområder som både deltakere og de som planlegger samlingene, anser som relevante. Resultatene viser også at nettverket gir sykepleierne kompetanseutbytte i form av både kunnskaper, ferdigheter og generell kompetanse, slik anbefalingene sier (4).
En liten tendens til større rapportert utbytte i generell kompetanse og mindre i ferdigheter kan skyldes utvalget av enkeltspørsmål eller bevisste valg i nettverkene for å ivareta temaer innen generell kompetanse. En mulig forklaring kan også være at det kan være lettere å velge høy skår på spørsmål om generell kompetanse enn på mer konkrete kunnskaps- og ferdighetsspørsmål.
Prosedyreferdigheter utmerker seg med lav skår.
Systematisk symptomkartlegging, symptomlindring, samhandling og ivaretakelse av pårørende er kompetanseområder fra grunnleggende palliasjon (6), og resultatene antyder at nettverksdeltakelse gir godt utbytte på disse områdene.
Forklaringen kan være at temaene er vektlagt på nettverkssamlingene, i tråd med målet om å fremme grunnleggende palliasjonskompetanse i alle delene av helsevesenet (1, 2). En ressurssykepleier med slik kompetanse vil kunne løfte kollegers palliasjonskompetanse og slik kunne fremme kvalifisert hjelp til døende pasienter, også i enheter uten palliasjon som hovedmålsetting.
Prosedyreferdigheter utmerker seg med lav skår. Hjemmesykepleien angir best utbytte – kanskje fordi de i større grad enn de andre deltakerne møter pasienter med behov for mange ulike sykepleieprosedyrer.
Tidligere forskning har antydet at sykepleiere i kommunehelsetjenesten manglet kunnskap om avanserte prosedyrer (18). Spesialisthelsetjenesten har ansvaret for å gi nødvendig opplæring på utstyr og prosedyrer når pasienten skal skrives ut (19).
Opplæringen gis ofte på sengepost, knyttet til den enkelte pasienten. Hjemmesykepleiernes høye svarskår kan kanskje antyde at de som er ressurssykepleiere, også prioriteres til slik opplæring for at de skal undervise kolleger (20).
Det å finne og anvende forskning fikk lave skår, noe som samsvarer med tidligere studier (13). Det er imidlertid usikkert om deltakerne har tolket spørsmålet til å handle om metodisk kunnskapssøk, eller til det å kjenne til steder der man kan finne ny relevant kunnskap.
Uavhengig av tolkning er det grunn til å tro at kliniske sykepleiere har hektiske arbeidsdager og lite tid til faglig fordypning. Sykepleiere har plikt til å holde seg oppdatert på eget fagfelt (2), men det er vist at mangel på tid og kompetanse er barrierer mot å anvende forskning i klinisk praksis (21).
Kunnskap om kompetanseformidling til kolleger skåret også lavt.
Kanskje skal nettverkene prioritere å formidle aktuell forskning og implementere nasjonale faglige retningslinjer og standardiserte pasienttilpassede forløp (1) fremfor å lære opp ressurssykepleierne i å søke etter ny forskning?
Kunnskap om kompetanseformidling til kolleger skåret også lavt. Disse resultatene kan være en påminning til nettverksansvarlige om at de i enda større grad bør inkludere pedagogiske temaer i undervisningen.
Undervisning og veiledning er læringsmål i bachelorutdanningen i sykepleie (22, 23), men det er grunn til å tro at konkrete tips om presentasjonsteknikk og planlegging av undervisning vil være til stor nytte for å utruste ressurssykepleieren i kompetanseformidling på egen arbeidsplass (3).
Ingen forskjell mellom nivåene
Manglende forskjell i utbytte mellom sykepleierne på henholdsvis sykehus, i hjemmesykepleien og på sykehjem eller helsehus kan antyde at nettverket lykkes med målsettingen om å fremme kompetanseheving på alle nivåene av helsetjenesten (2).
Resultatene må imidlertid tolkes med forsiktighet siden datamaterialet er lite. Pasienter med komplekse palliative behov finnes på alle nivåene i helsetjenesten (1), og det kan være at forskjeller i utbytte heller handler om hvilke pasienter informanten jobber med, enn nivået i helsetjenesten.
Faktorer for økt utbytte
Selvrapportert høy grad av deltakelse på fagdager hadde positiv innvirkning på kompetanseutbytte. En nærliggende tolkning er at undervisningen gir godt utbytte, men trolig har deltakerne også utbytte av det å delta i og tilhøre fellesskapet, slik ressurssykepleierne i Helse Vest uttrykte det (13).
Vygotskij argumenterte for at læring skjer gjennom samhandling i samtaler og gjennom språket (9, 10), og det å bli kjent med hverandre og utveksle erfaringer, tanker og ideer i uformelle samtaler i pausene kan være med på å støtte opp om læringen fra kunnskapsfellesskapet.
Selvrapportert høy grad av deltakelse på fagdager hadde positiv innvirkning på kompetanseutbytte.
Hospitering bidrar også til å forklare økt totalt utbytte. Studien vår kan ikke si noe om hvorfor hospitering bidrar positivt, men hospitering på sykehus er tidligere nevnt som læringsarena av kreftsykepleiere i kommunen (20).
Hospitering kan være en måte å bli kjent med samhandlingspartnere på, og det kan senke terskelen for å ta kontakt om utfordrende situasjoner senere. Det å få se eksempler på hvordan komplekse pasientsituasjoner håndteres, kan gi grunnlag for erfaringslæring og videre refleksjon.
Ifølge et sosiokulturelt perspektiv (9, 10) skjer læring i samhandling og refleksjon sammen med andre, og hospitering kan være en god arena for dette. Samtidig legges det grunnlag for nye samhandlingssituasjoner, som igjen fremmer læring, slik Dysthe skriver (9).
Handlinger eller aktiviteter som nevnes konkret i anbefalingen for ressurssykepleierens funksjonsbeskrivelse og kompetanseplan (2, 3), ga ingen signifikant innvirkning på totalt kompetanseutbytte. Undervisning og veiledning for kolleger samt det å kontakte andre i nettverket hadde imidlertid positiv innvirkning på kompetanseutbyttet (tabell 3).
Vi vet ikke om det er de mest aktive som lærer mest, eller de som lærer mest, som er de mest aktive. Denne sammenhengen er så langt vi kjenner til, ikke undersøkt i andre studier om nettverket. Alle disse aktivitetene vil imidlertid kreve aktiv deltakelse og samhandling, og tendensene kan kanskje understøttes av Vygotskijs teori om læring i sosiale fellesskap og gjennom å sette ord på egen kunnskap og erfaring (9, 10).
Studiens styrker og svakheter
Så langt vi vet, er dette den første studien som undersøker spesifikt kompetanseutbytte blant ressurssykepleiere i palliasjon og kreftomsorg, og den første til å undersøke nettverk i Helseregion Sør-Øst. Tydelige inklusjons- og eksklusjonskriterier ga oss svar fra det ønskede utvalget.
Spørsmål fra ulike dimensjoner ved kompetansebegrepet og ressurssykepleierens rammedokumenter (2–4) styrket studiens innholdsmessige validitet og fremskaffet et nyansert og helhetlig bilde av kompetansen nettverket ønsker å gi.
Pilottesting blant sykepleiere som kjente fagfeltet, viste at de utvalgte kompetanseområdene var relevante. Hovedfunnene samsvarer med tidligere forskning.
Med en konstruert sumskår fikk vi mulighet til å gjøre regresjonsanalyse og å sammenlikne totalutbyttet (kombinasjonen av kunnskaper, ferdigheter og generell kompetanse) hos ulike grupper.
Denne summeringen er imidlertid ikke teoretisk fundert, og resultatene må tolkes med forsiktighet, også tatt i betraktning at analysene bygger på en antakelse av lik avstand mellom de ulike verdiene på Likert-skalaen, noe som også er omdiskutert (15). Ved å vise median- og gjennomsnittsverdier for hver av de 15 kompetansespørsmålene (tabell 2) imøtekommer vi det forskningsmessige kravet om transparens (24).
Datainnsamling ved å bruke et spørreskjema som ikke er validert og psykometrisk testet, er en klar svakhet (24). Siden vi kun inviterte deltakere fra Helse Sør-Øst, er funnene ikke direkte overførbare til de andre nettverkene i landet.
Demografisk fordeling i utvalget samstemmer med inntrykket førsteforfatteren har etter seks års arbeid med nettverket, men en lav svarprosent gir begrenset generaliserbarhet. En ekstra purring kunne trolig ha bidratt til høyere svarprosent. Vi antar at det er de som leser e-post regelmessig, og de som er mest positive til nettverket, som har svart.
Det at vi ikke fant noen forskjell i utbytte mellom helsetjenestenivåene, kan være en type 2-feil, altså at signifikante forskjeller ikke avdekkes fordi utvalget er for lite. I et større datamateriale og med samme tendens kunne man kanskje funnet en slik forskjell (24).
Av personvernhensyn kartla vi ikke lokal nettverkstilhørighet. Dermed kunne vi ikke oppdage eventuell skjevhet i utvalget. Nettverkstilhørighet kunne potensielt vært en bakenforliggende faktor i regresjonsanalysen.
Førsteforfatteren ledet et av undernettverkene mens studien pågikk. Vi tok hensyn til dette faktumet i invitasjonen og rekrutteringen for å fremme frivillig deltakelse.
Konklusjon
Det å delta i ressurssykepleiernettverket i palliasjon og kreftomsorg ser ut til å gi medlemmene høyere kompetanse på sentrale områder for å utøve sin funksjon overfor pasienter, pårørende og kolleger. Sykepleiere på alle nivåer i helsetjenesten rapporterte om stor grad av utbytte fra nettverksdeltakelsen.
Hospitering og fagdagsdeltakelse var assosiert med bedret utbytte. Studien støtter opp om tidligere funn og antakelser, men utvider kunnskapstilfanget med kompetanseområder og spesifikke læringsutbytter.
Nettverksledere kan ut fra resultatene fra studien la seg inspirere til videre arbeid med hospitering, ulike undervisningsformer og ressurssykepleierens rolle som kompetanseformidler. Ressurssykepleiere og ledere kan bruke resultatene til å understøtte viktigheten av å delta i nettverket.
Vi anbefaler at fremtidig forskning på ressurssykepleiernettverket fokuserer på rollen som lokal kompetanseformidler: hvordan kompetansen formidles videre, og hvordan rollen og kompetansen erfares av ressurssykepleierens leder og kolleger.
Videre trengs følgeforskning, slik at det er mulig å fremskaffe kunnskap om varig læring, og om hvilke temaer og kompetanseområder som bør prioriteres i nettverket.
Mulig interessekonflikt: Førsteforfatteren ledet kompetansenettverket for Oslo universitetssykehussektor, som inkluderer 89 av de 493 spurte, samt driftsgruppen i Oslo-nettverket under studiens gjennomføring. Hun hadde ingen økonomiske interesser.
Referanser
1. NOU 2017: 16. På liv og død. Oslo: Departementenes sikkerhets- og serviceorganisasjon, Informasjonsforvaltning; 2017. Tilgjengelig fra: https://www.regjeringen.no/no/dokumenter/nou-2017-16/id2582548/ (nedlastet 16.08.2018).
2. Helsedirektoratet. Nasjonalt handlingsprogram med retningslinjer for palliasjon i kreftomsorgen. Oslo: Helsedirektoratet; 2015. IS-2285. Tilgjengelig fra: https://helsedirektoratet.no/Lists/Publikasjoner/Attachments/918/Nasjonalt%20handlingsprogram%20for%20palliasjon%20i%20kreftomsorgen-IS-2285.pdf (nedlastet 20.08.2018).
3. Regional kompetansetjeneste for lindrende behandling (KLB), Helse Sør-Øst. Funksjonsbeskrivelse for ressurssykepleiere i palliasjon og kreftomsorg. Oslo: Regional kompetansetjeneste for lindrende behandling (KLB), Helse Sør-Øst. Tilgjengelig fra: https://oslo-universitetssykehus.no/seksjon/kompetansesenter-for-lindrende-behandling-helseregion-sor-ost-kslb/Documents/Anbefaling%20til%20funksjonsbeskrivelse.pdf (nedlastet 27.10.2020).
4. Regional kompetansetjeneste for lindrende behandling (KLB), Helse Sør-Øst. Anbefaling; Kompetanseplan for ressurssykepleiere i palliasjon og kreftomsorg, Helseregion Sør-Øst. Oslo: Regional kompetansetjeneste for lindrende behandling (KLB), Helse Sør-Øst; 2018. Tilgjengelig fra: https://oslo-universitetssykehus.no/seksjon/kompetansesenter-for-lindrende-behandling-helseregion-sor-ost-kslb/Documents/2018.07_Anbefaling_%20kompetanseplan.pdf (nedlastet 15.08.2018).
5. Melby L, Das A, Halvorsen T, Steihaug S. Evaluering av tjenestetilbudet til personer med behov for lindrende behandling og omsorg. Trondheim: Sintef; 2017. A27799. Tilgjengelig fra: https://www.sintef.no/globalassets/sintef-teknologi-og-samfunn/avdelinger/helse/20.3.17-rapport-lindrende-behandling_revidert-i-versjonsbeskrivelse-og-i-5.2-002.pdf (nedlastet 16.08.2018).
6. Kaasa S, Loge JH, Haugen DRF. Palliasjon: nordisk lærebok. 3. utg. Oslo: Gyldendal Akademisk; 2016.
7. Helse- og omsorgsdepartementet. Leve med kreft. Nasjonal kreftstrategi (2018–2022). Oslo: Departementenes sikkerhets- og serviceorganisasjon; 2018. I-1184 B. Tilgjengelig fra: https://www.regjeringen.no/no/dokumenter/leve-med-kreft/id2598282/ (nedlastet 15.08.2018).
8. Kunnskapsdepartementet. Nasjonalt kvalifikasjonsrammeverk for livslang læring. Tilgjengelig fra: https://www.regjeringen.no/no/tema/utdanning/hoyere-utdanning/nasjonalt-kvalifikasjonsrammeverk/id564809/ (nedlastet 17.06.2018).
9. Dysthe O. Dialog, samspel og læring. Oslo: Abstrakt forlag; 2001.
10. Vygotskij LS, Roster MT, Bielenberg T-J, Skodvin A, Kozulin A. Tenkning og tale. Oslo: Gyldendal Akademisk; 2001.
11. Eriksson S. Faktorer som påvirker ressurssykepleierens rolle og funksjon i kommunehelsetjenestens kreftomsorg. Erfaringer hos ressurssykepleiere og sykepleiere i små kommuner i Helseregion Vest. (Masteroppgave.) Bergen: Universitetet i Bergen, Institutt for samfunnsmedisinske fag; 2009. Tilgjengelig fra: http://bora.uib.no/bitstream/handle/1956/3405/Masterthesis_Eriksson.pdf?sequence=1&isAllwed=y (nedlastet 05.08.2018).
12. Hauken MA, Helgesen R. Kreftnettverk gir trygghet. Sykepleien. 2011;99(11):58–61. Tilgjengelig fra: https://sykepleien.no/forskning/2011/10/kreftnettverk-gir-trygghet (nedlastet 05.08.2018).
13. Valen K, Ytrehus S, Grov EK. Tilnærminger anvendt i nettverksgrupper for kompetanseutvikling i det palliative fagfeltet. Vård i Norden. 2011;31(4):4–9. Tilgjengelig fra: https://helse-bergen.no/seksjon/klb/documents/nettverk/tiln%C3%A6rminger%20anvendt%20i%20nettverksgrupper%20for%20kompetanseutvikling%20i%20det%20palliatuve%20fagfeltet.pdf (nedlastet 05.08.2018).
14. Helsedirektoratet. Rapport om tilbudet til personer med behov for lindrende behandling og omsorg mot livets slutt: å skape liv til dagene. Oslo: Helsedirektoratet; 2015. IS-2278. Tilgjengelig fra: https://www.regjeringen.no/contentassets/a4b45c8f57e741bdbb3bfb32c6b9ef43/rapport_hdir_palliasjonsrapport_160315.pdf (nedlastet 20.08.2018).
15. Sullivan G, Artino Jr. AR. Analyzing and interpreting data from Likert-type scales. Journal of Graduate Medical Education. 2013;5(4):541–2.
16. Pallant J. SPSS survival manual: a step by step guide to data analysis using SPSS. 4. utg. Maidenhead: McGraw-Hill Open University Press; 2010.
17. Bakke T, Udness E, Harboe I. Læringsnettverk som verktøy i kvalitetsforbedring – en oppsummering av forskning og erfaring. Oslo: Nasjonalt kunnskapssenter for helsetjenesten; 2011. Tilgjengelig fra: https://www.fhi.no/publ/2011/laringsnettverk-som-verktoy-i-kvalitetsforbedring---en-oppsummering-av-fors/ (nedlastet 05.03.2019).
18. Bing-Jonsson PC, Hofoss D, Kirkevold M, Bjark IT, Foss C. Sufficient competence in community elderly care? Results from a competence measurement of nursing staff. BMC Nursing. 2016;15(5). Tilgjengelig fra: https://bmcnurs.biomedcentral.com/articles/10.1186/s12912-016-0124-z (nedlastet 10.04.2019).
19. Lov 2. juli 1999 nr. 61 om spesialisthelsetjenesten m.m. (spesialisthelsetjenesteloven). Tilgjengelig fra: https://lovdata.no/dokument/NL/lov/1999-07-02-61 (nedlastet 05.03.2019).
20. Hynne AB, Kvangarsnes M. Læring og kompetanseutvikling i kommunehelsetenesta. Ein intervjustudie av kreftsjukepleiarar. Nordisk tidsskrift for helseforskning. 2014;10(2):76–90. Tilgjengelig fra: https://septentrio.uit.no/index.php/helseforsk/article/view/3324 (nedlastet 15.04.2019).
21. Saunders H, Vehviläinen-Julkunen K. The state of readiness for evidence-based practice among nurses: an integrative review. Int J Nurs Stud 2016;56:128–40.
22. Kunnskapsdepartementet. Rammeplan for sykepleierutdanning. Oslo: Kunnskapsdepartementet; 2008. Tilgjengelig fra: https://www.regjeringen.no/globalassets/upload/kd/vedlegg/uh/rammeplaner/helse/rammeplan_sykepleierutdanning_08.pdf (nedlastet 15.04.2019).
23. Forskrift 15. mars 2019 nr. 412 om nasjonal retningslinje for sykepleierutdanning. Tilgjengelig fra: https://lovdata.no/dokument/SF/forskrift/2019-03-15-412 (nedlastet 15.04.2019).
24. Polit DF, Beck CT. Nursing research: generating and assessing evidence for nursing practice. 9. utg. Philadelphia: Wolters Kluwer Health; 2012.

Mest lest
Doktorgrader
Utforming og evaluering av implementeringsstrategier for fallforebygging i hjemmetjenesten
Hjemmesykehus for voksne: En kvalitativ studie av implementering og tjenestelevering
Eksistensiell omsorg til eldre pasienter med ervervet døvblindhet
Perifere venekatetre (PVK) - økt pasientsikkerhet og en bedre oppfølging med et pålitelig vurderingsverktøy
















0 Kommentarer